呜啦!日常碎碎念,偶尔掉落优质前端博文推荐、学习资源等
网页:https://tg.cosine.ren
本频道的搜索Bot 来辣 👉 @cosSearchBot
私聊直接发消息就可以搜索啦~
🔖tags
#优质博文 #资源推荐 #博客更新 #碎碎念 #项目更新 #手工 #书摘 #阮一峰的科技周刊 #新动态
图频:Cosine 🎨 Gallery @CosineGallery
猫片: @cosine_cat
联系频道主:@cosine_yu
网页:https://tg.cosine.ren
本频道的搜索Bot 来辣 👉 @cosSearchBot
私聊直接发消息就可以搜索啦~
🔖tags
#优质博文 #资源推荐 #博客更新 #碎碎念 #项目更新 #手工 #书摘 #阮一峰的科技周刊 #新动态
图频:Cosine 🎨 Gallery @CosineGallery
猫片: @cosine_cat
联系频道主:@cosine_yu
#优质博文 #AI #浏览器 #ChatGPT #新动态
有人体验过了不,发的有点晚了,不过为 Codex 买的 ChatGPT Plus 好像又有点用了。
(没有说 Codex 不好的意思——只是 gpt 现在比较少用网页版都是用 api 了)
Introducing ChatGPT Atlas
有人体验过了不,发的有点晚了,不过为 Codex 买的 ChatGPT Plus 好像又有点用了。
(没有说 Codex 不好的意思——只是 gpt 现在比较少用网页版都是用 api 了)
Introducing ChatGPT Atlas
AI 摘要:ChatGPT Atlas 是 OpenAI 推出的智能浏览器,将 ChatGPT 深度整合进网页使用场景,使 AI 能理解网页内容、保留浏览记忆、自动执行任务。用户在浏览时可直接与 ChatGPT 对话、分析网页或完成操作,无需切换应用。它支持可控的记忆功能(memory)、智能代理模式(agent mode)、隐私与家长管理等,旨在打造一个安全且高效的网页工作助手。目前支持 macOS,Windows 与移动版即将推出。
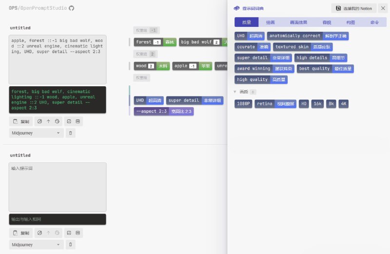
#优质博文 #前端 #chatgpt #AI #组件库 #资源推荐
ProChat 1.0:开箱即用的大模型对话前端解决方案
摘要: ProChat 1.0,一个基于大模型的对话前端解决方案,提供流式输出支持和完备的Markdown、代码块展示。它特别优化了用户体验,如可编辑的会话消息和程序化控制。ProChat 支持快速集成和多样的自定义配置,适用于各种AI会话场景。
ProChat 官网 | 开源地址
via 公众号 支付宝体验科技
ProChat 1.0:开箱即用的大模型对话前端解决方案
摘要: ProChat 1.0,一个基于大模型的对话前端解决方案,提供流式输出支持和完备的Markdown、代码块展示。它特别优化了用户体验,如可编辑的会话消息和程序化控制。ProChat 支持快速集成和多样的自定义配置,适用于各种AI会话场景。
ProChat 官网 | 开源地址
via 公众号 支付宝体验科技
#阮一峰的科技周刊 #前端 #优质博文 #资源推荐 #tools
科技爱好者周刊(第 283 期):[年终感想] 没有目的地,向前走
1. Gemini Pro 免费使用站点 12月4日,谷歌公开了 AI 模型 Gemini,跟 GPT-4 相抗衡,外部开发者可以自由使用。
2. GeminiProChat 🧰 这是网友写的一个极简 UI,调用 Gemini 的 API。你可以试用作者部署的 Demo,也可以本地运行。
3. Google Gemini 的图像能力测试(英文) 📓 一个外国程序员分别对 Gemini 和 GPT-4V 进行了四项测试(图片问答、文字识别、文档识别、物体检测),然后写了这篇文章。
4. 周刊的 Chat 服务 🧰 网友将周刊迄今的所有内容进行了向量化索引,提交给 ChatGPT,然后就可以跟周刊问答了。 #chatgpt #AI
5. News Minimalist 🧰 ChatGPT 选出的每日热点新闻。
6. SearchEmoji 🧰 Emoji 搜索引擎,支持30种语言,代码开源。
科技爱好者周刊(第 283 期):[年终感想] 没有目的地,向前走
1. Gemini Pro 免费使用站点 12月4日,谷歌公开了 AI 模型 Gemini,跟 GPT-4 相抗衡,外部开发者可以自由使用。
2. GeminiProChat 🧰 这是网友写的一个极简 UI,调用 Gemini 的 API。你可以试用作者部署的 Demo,也可以本地运行。
3. Google Gemini 的图像能力测试(英文) 📓 一个外国程序员分别对 Gemini 和 GPT-4V 进行了四项测试(图片问答、文字识别、文档识别、物体检测),然后写了这篇文章。
4. 周刊的 Chat 服务 🧰 网友将周刊迄今的所有内容进行了向量化索引,提交给 ChatGPT,然后就可以跟周刊问答了。 #chatgpt #AI
5. News Minimalist 🧰 ChatGPT 选出的每日热点新闻。
6. SearchEmoji 🧰 Emoji 搜索引擎,支持30种语言,代码开源。
#阮一峰的科技周刊 #前端 #优质博文 #资源推荐 #tools
科技爱好者周刊(第 282 期):电动皮卡 Cybertruck 的 48V 供电
1. 2023年 CSS 发展总结(中文) 📓 Chrome 团队的总结,2023年 CSS 增加了哪些功能。#新标准 #css
2. 如何使用 Fail2ban 保护 SSH(英文)📓 一篇初学者教程,教你如何在 Linux 上使用 Fail2Ban,防止服务器被暴力破解密码。
3. Web Components 比 JavaScript 框架更长久(英文) 📓 作者需要一个页面效果,最终选择了 Web 组件来实现,这样可以与任何框架匹配。否则,换了一个框架,就需要重新实现。
4. 静态资源的缓存标头应该怎么写?(英文) 📓 网站的静态资源,通常不会经常变动,它们的缓存应该怎么写 HTTP 标头
5. 如何将 MP3 文件转为 Opus 格式?(英文) 📓 Opus 是新的音乐编码格式,比 MP3 音频质量更好,而且压缩后体积还更小。
6. 如何使用 GPT-3 解析非结构化数据(英文) 📓 作者演示一个实例,如何用 GPT-3 将公司的招聘帖子转成 JSON 数据。 【看了一下,很好的gpt使用实例,建议阅读】#chatgpt #ai
7. Imagine 🧰 Meta 公司推出的文生图工具,使用 Facebook 和 Instagram 的11亿张图片训练,现在可以免费使用。【试了下,风格比较三次元都,相比起来 chatgpt 的 DALL·E 更二次元】#ai #文生图
8. NotebookLM 🧰 谷歌发布的 AI 笔记工具,用户上传文档,然后可以对文档提问,并且自动生成笔记,目前对美国用户免费开放。参见谷歌的介绍文章。不过,它好像只支持上传英文的 PDF 文件。 #ai
9. Scalar API Reference 🧰 一个开源工具,将 Swagger/OpenAPI 文件转成互动式 API 文档。
10. MD Video 🧰 一个桌面软件,将 Markdown 文档转成一段短视频。【适合水视频?(】
11. bproxy 🧰 一款为前端开发设计的代理工具,可以拦截 HTTP 请求,配置文件是一个 JS 脚本。
12. Trippy 🧰 一个命令行工具,可以代替 traceroute 查看互联网通信的路径,分析网络状况。
科技爱好者周刊(第 282 期):电动皮卡 Cybertruck 的 48V 供电
1. 2023年 CSS 发展总结(中文) 📓 Chrome 团队的总结,2023年 CSS 增加了哪些功能。#新标准 #css
2. 如何使用 Fail2ban 保护 SSH(英文)📓 一篇初学者教程,教你如何在 Linux 上使用 Fail2Ban,防止服务器被暴力破解密码。
3. Web Components 比 JavaScript 框架更长久(英文) 📓 作者需要一个页面效果,最终选择了 Web 组件来实现,这样可以与任何框架匹配。否则,换了一个框架,就需要重新实现。
4. 静态资源的缓存标头应该怎么写?(英文) 📓 网站的静态资源,通常不会经常变动,它们的缓存应该怎么写 HTTP 标头
5. 如何将 MP3 文件转为 Opus 格式?(英文) 📓 Opus 是新的音乐编码格式,比 MP3 音频质量更好,而且压缩后体积还更小。
6. 如何使用 GPT-3 解析非结构化数据(英文) 📓 作者演示一个实例,如何用 GPT-3 将公司的招聘帖子转成 JSON 数据。 【看了一下,很好的gpt使用实例,建议阅读】#chatgpt #ai
7. Imagine 🧰 Meta 公司推出的文生图工具,使用 Facebook 和 Instagram 的11亿张图片训练,现在可以免费使用。【试了下,风格比较三次元都,相比起来 chatgpt 的 DALL·E 更二次元】#ai #文生图
8. NotebookLM 🧰 谷歌发布的 AI 笔记工具,用户上传文档,然后可以对文档提问,并且自动生成笔记,目前对美国用户免费开放。参见谷歌的介绍文章。不过,它好像只支持上传英文的 PDF 文件。 #ai
9. Scalar API Reference 🧰 一个开源工具,将 Swagger/OpenAPI 文件转成互动式 API 文档。
10. MD Video 🧰 一个桌面软件,将 Markdown 文档转成一段短视频。【适合水视频?(】
11. bproxy 🧰 一款为前端开发设计的代理工具,可以拦截 HTTP 请求,配置文件是一个 JS 脚本。
12. Trippy 🧰 一个命令行工具,可以代替 traceroute 查看互联网通信的路径,分析网络状况。
#阮一峰的科技周刊 #前端 #优质博文 #资源推荐 #tools
科技爱好者周刊(第 280 期):机器点餐与宅文化
1. Biome 🧰 JS 语言格式化工具 Prettier,提出谁能用 Rust 语言重新实现它,并通过所有测试用例,就能获得2万美元,因为它们自己没有资源做这件事。结果,只过了两个星期,Biome 就赢得了这场比赛。Biome 是一个 JS 工具箱,零配置就能实现 JS 脚本的格式化和 Lint,性能出众。#工程化
【草,太牛了】
2. Gmeek 🧰 超轻量级个人博客模板,将 GitHub 的 issue 转成博客网站。 #建站
3. TQUIC 🧰 腾讯对 QUIC 协议的实现,新开源的 QUIC 库,参考介绍文章。
4. ai-teacher 🧰 一个 ChatGPT 的前端开发示例,可以当作代码参考。 #chatgpt #AI
5. DevOpsGPT 🧰 一个 LLM 应用,根据根据需求生成开发文档,然后生成软件代码。
6. SDXL Turbo 体验站 🧰 免费使用 SDXL Turbo 模型,快速文生图,基本没有等待。
7. 、生成式 AI 初学者教程(Generative AI for Beginners) 📓 微软推出的入门课程,介绍生成式 AI,一共12课。
科技爱好者周刊(第 280 期):机器点餐与宅文化
1. Biome 🧰 JS 语言格式化工具 Prettier,提出谁能用 Rust 语言重新实现它,并通过所有测试用例,就能获得2万美元,因为它们自己没有资源做这件事。结果,只过了两个星期,Biome 就赢得了这场比赛。Biome 是一个 JS 工具箱,零配置就能实现 JS 脚本的格式化和 Lint,性能出众。#工程化
【草,太牛了】
2. Gmeek 🧰 超轻量级个人博客模板,将 GitHub 的 issue 转成博客网站。 #建站
3. TQUIC 🧰 腾讯对 QUIC 协议的实现,新开源的 QUIC 库,参考介绍文章。
4. ai-teacher 🧰 一个 ChatGPT 的前端开发示例,可以当作代码参考。 #chatgpt #AI
5. DevOpsGPT 🧰 一个 LLM 应用,根据根据需求生成开发文档,然后生成软件代码。
6. SDXL Turbo 体验站 🧰 免费使用 SDXL Turbo 模型,快速文生图,基本没有等待。
7. 、生成式 AI 初学者教程(Generative AI for Beginners) 📓 微软推出的入门课程,介绍生成式 AI,一共12课。
#资源推荐 #AI #chatgpt #tools #爬虫
BuilderIO/gpt-crawler: 一个开源的知识库自动爬虫工具
该项目可以从指定的 URL 爬取网站内容,生成知识文件,用于创建定制的 GPT 模型(GPTs)。支持从一个或多个 URL 爬取数据,并且已经在实践中应用,例如通过爬取 Builder.io 的文档来回答有关如何使用和集成 Builder.io 的问题。
使用该工具需要遵循以下步骤:首先确保安装了 Node.js(版本 16 或更高),然后克隆仓库、安装依赖项(包括 Playwright,如果未安装),并配置爬虫。用户可以自定义配置文件
这个生成的文件可以用于创建自定义的 GPT 模型。用户可以选择通过 UI 上传该文件以创建可共享的 GPT 模型,也可以通过 API 上传以集成到产品中。对于 UI 方式,用户需要访问 OpenAI 的 ChatGPT 网站,上传文件,并通过 "My GPTs" 菜单创建和配置自定义 GPT。对于 API 方式,用户需要访问 OpenAI 的平台网站,创建新的助手,并上传文件。
BuilderIO/gpt-crawler: 一个开源的知识库自动爬虫工具
该项目可以从指定的 URL 爬取网站内容,生成知识文件,用于创建定制的 GPT 模型(GPTs)。支持从一个或多个 URL 爬取数据,并且已经在实践中应用,例如通过爬取 Builder.io 的文档来回答有关如何使用和集成 Builder.io 的问题。
使用该工具需要遵循以下步骤:首先确保安装了 Node.js(版本 16 或更高),然后克隆仓库、安装依赖项(包括 Playwright,如果未安装),并配置爬虫。用户可以自定义配置文件
config.ts`,以指定要爬取的 URL、匹配模式、选择器、最大爬取页面数等。完成配置后,运行爬虫,它将生成一个名为 `output.json 的文件。这个生成的文件可以用于创建自定义的 GPT 模型。用户可以选择通过 UI 上传该文件以创建可共享的 GPT 模型,也可以通过 API 上传以集成到产品中。对于 UI 方式,用户需要访问 OpenAI 的 ChatGPT 网站,上传文件,并通过 "My GPTs" 菜单创建和配置自定义 GPT。对于 API 方式,用户需要访问 OpenAI 的平台网站,创建新的助手,并上传文件。
#阮一峰的科技周刊 #前端 #优质博文 #资源推荐 #tools
科技爱好者周刊(第 278 期):棘手的 AI 版权
1. 来自腾讯的 2D 图形库 TGFX 🧰 TGFX 的开发目的,就是要替代 Skia。 它起源于腾讯的动效解决方案 PAG。当时,腾讯内部很多项目,都有很强的动画效果需求,而且要求跨平台,所以就有了 PAG 这个专门制作动效的工具。
PAG 的核心就是图形库,最早用的是 Skia,但后来发现两个问题:首先,Skia 有历史包袱,打包体积大,性能也比较保守;其次,中国开发者看重的一些问题,开发团队往往不能(或不愿)跟进。
最终,PAG 团队下定决心,换掉 Skia,开发自己的图形库 TGFX。
2. 如何发布一个 TypeScript 软件包?(英文) 📓 TypeScript 语言写的软件包,怎么发布到 npm 上面?#工程化
3. C++ Fiber 基础知识(英文) 📓 React 引入了 Fiber,这个词到底是什么意思?它其实来自 C++,本文就介绍 C++ Fiber 的基本知识,前半部分都是通俗的讲解。#react #cpp
4. 自适应文本框的 CSS 实现(英文) 📓 用户输入文本,如何让网页输入框随着文字的增加,自动增加高度?不用 JS,只用 CSS。【省流:新特性 `form-sizing: normal;` 】#css
5. ripsecrets 🧰 这个工具用于检查代码仓库,有没有泄漏密钥。它可以配置在 CI/CD 流程里面自动运行。#ci
6. screenshot-to-code 🧰 一个开源的 Web 应用,用户上传一张网页截图,它会通过 OpenAI,给出该网页的 HTML/Tailwind/JS 代码实现。 #chatgpt
7. PageSpyWeb 🧰 一个开源的远程调试工具,提供类似浏览器控制台的界面,进行远程调试。
8. IPS 🧰 一个命令行工具, 查询和处理 IP 地理位置数据库。
9. GWS 🧰 一个开源的高性能 WebSocket 实现,包括服务器和客户端,用 Go 语言编写。#ws
10. ChatGot 🧰 在一个窗口内,同时跟多个模型互动,可以让 GPT 输出文字,然后用 @midjourney 生成图片。#chatgpt
11. 网页 AI 评审 🧰 这个 Web 工具对用户提供的网址,进行 AI 评审,给出页面的设计问题和改进建议。
它是免费的,但是用户多的时候,会停止服务。如果 AI 表现好,以后设计稿评审和代码评审都可以交给它了 #ai
12. AITDK 🧰 用户输入文章的主题,该网页工具会自动生成 SEO 友好的标题、描述、关键词和常见问题解答。#ai
13. Bubble 🧰 该仓库收集各种可以放在 GitHub Profile 和 Readme 上面的小组件。
14. Bing 图像创建器 🧰 微软官方的 AI 文生图服务。#ai
15. YesChat.ai 🧰 该网站提供最新 AI 模型(GPT4V、Dalle3、Claude 2)的免费体验,不过每天有次数限制。
科技爱好者周刊(第 278 期):棘手的 AI 版权
1. 来自腾讯的 2D 图形库 TGFX 🧰 TGFX 的开发目的,就是要替代 Skia。 它起源于腾讯的动效解决方案 PAG。当时,腾讯内部很多项目,都有很强的动画效果需求,而且要求跨平台,所以就有了 PAG 这个专门制作动效的工具。
PAG 的核心就是图形库,最早用的是 Skia,但后来发现两个问题:首先,Skia 有历史包袱,打包体积大,性能也比较保守;其次,中国开发者看重的一些问题,开发团队往往不能(或不愿)跟进。
最终,PAG 团队下定决心,换掉 Skia,开发自己的图形库 TGFX。
2. 如何发布一个 TypeScript 软件包?(英文) 📓 TypeScript 语言写的软件包,怎么发布到 npm 上面?#工程化
3. C++ Fiber 基础知识(英文) 📓 React 引入了 Fiber,这个词到底是什么意思?它其实来自 C++,本文就介绍 C++ Fiber 的基本知识,前半部分都是通俗的讲解。#react #cpp
4. 自适应文本框的 CSS 实现(英文) 📓 用户输入文本,如何让网页输入框随着文字的增加,自动增加高度?不用 JS,只用 CSS。【省流:新特性 `form-sizing: normal;` 】#css
5. ripsecrets 🧰 这个工具用于检查代码仓库,有没有泄漏密钥。它可以配置在 CI/CD 流程里面自动运行。#ci
6. screenshot-to-code 🧰 一个开源的 Web 应用,用户上传一张网页截图,它会通过 OpenAI,给出该网页的 HTML/Tailwind/JS 代码实现。 #chatgpt
7. PageSpyWeb 🧰 一个开源的远程调试工具,提供类似浏览器控制台的界面,进行远程调试。
8. IPS 🧰 一个命令行工具, 查询和处理 IP 地理位置数据库。
9. GWS 🧰 一个开源的高性能 WebSocket 实现,包括服务器和客户端,用 Go 语言编写。#ws
10. ChatGot 🧰 在一个窗口内,同时跟多个模型互动,可以让 GPT 输出文字,然后用 @midjourney 生成图片。#chatgpt
11. 网页 AI 评审 🧰 这个 Web 工具对用户提供的网址,进行 AI 评审,给出页面的设计问题和改进建议。
它是免费的,但是用户多的时候,会停止服务。如果 AI 表现好,以后设计稿评审和代码评审都可以交给它了 #ai
12. AITDK 🧰 用户输入文章的主题,该网页工具会自动生成 SEO 友好的标题、描述、关键词和常见问题解答。#ai
13. Bubble 🧰 该仓库收集各种可以放在 GitHub Profile 和 Readme 上面的小组件。
14. Bing 图像创建器 🧰 微软官方的 AI 文生图服务。#ai
15. YesChat.ai 🧰 该网站提供最新 AI 模型(GPT4V、Dalle3、Claude 2)的免费体验,不过每天有次数限制。
#阮一峰的科技周刊 #前端 #优质博文
科技爱好者周刊(第 277 期):工作台副屏的最佳选择
#资源推荐 #tools
1. KDesign 🧰 金蝶的企业级产品设计系统,包括设计规范、设计资源、前端组件库。 #组件库
2. ChatGPT Next Web 🧰 一个开源的 ChatGPT 中文网页版,做得非常精致,可以自己部署。这里是 Demo。【这个老早就在用了】#AI #chatgpt
3. Caravaggio 🧰 一个图像处理服务器,可以根据 URL 参数将原图转换成不同大小、格式等,适合用作图像 CDN 的源服务器。
4. TIL(今天我学到的) 📓 一个开源笔记库。大家可以学习他做笔记的方式,内容按主题分类,放在 GitHub 上面。
科技爱好者周刊(第 277 期):工作台副屏的最佳选择
#资源推荐 #tools
1. KDesign 🧰 金蝶的企业级产品设计系统,包括设计规范、设计资源、前端组件库。 #组件库
2. ChatGPT Next Web 🧰 一个开源的 ChatGPT 中文网页版,做得非常精致,可以自己部署。这里是 Demo。【这个老早就在用了】#AI #chatgpt
3. Caravaggio 🧰 一个图像处理服务器,可以根据 URL 参数将原图转换成不同大小、格式等,适合用作图像 CDN 的源服务器。
4. TIL(今天我学到的) 📓 一个开源笔记库。大家可以学习他做笔记的方式,内容按主题分类,放在 GitHub 上面。
#优质博文 #前端 #阮一峰的科技周刊
科技爱好者周刊(第 269 期):为什么英雄不使用炸药
#资源推荐 #react #chatgpt #css
1. React18 JSON View 一个展示 JSON 数据的 React 组件。
2. Transmate 浏览器插件,利用 ChatGPT 批量翻译各种格式的文档
3. examor 这个工具允许用户上传文档,它会根据这些文档生成各种问答题,可以用来面试、教学和复习。它代码开源,需要用户自己搭建服务。(有意思)
4. 极速图片压缩器 一款图片压缩软件,有在线版和 Windows 桌面版。
5. Iconbuddy 一个很好用的图标搜索引擎,收入了10万+的图标,可以定制和下载每个图标。
科技爱好者周刊(第 269 期):为什么英雄不使用炸药
#资源推荐 #react #chatgpt #css
1. React18 JSON View 一个展示 JSON 数据的 React 组件。
2. Transmate 浏览器插件,利用 ChatGPT 批量翻译各种格式的文档
3. examor 这个工具允许用户上传文档,它会根据这些文档生成各种问答题,可以用来面试、教学和复习。它代码开源,需要用户自己搭建服务。(有意思)
4. 极速图片压缩器 一款图片压缩软件,有在线版和 Windows 桌面版。
5. Iconbuddy 一个很好用的图标搜索引擎,收入了10万+的图标,可以定制和下载每个图标。
如何让ChatGPT了解自己所有插件的功能
ChatGPT 390 个插件数据
还怪好用的
GPT-4 聊天记录:https://chat.openai.com/share/4a8879fe-608c-4968-a7b4-00e115f9105e
这篇文章是关于ChatGPT插件的发展和应用。文章指出,ChatGPT插件的数量已经达到了390个,增长超过400%。其中,112个插件是在6月11日这一天发布的。尽管早期的插件质量参差不齐,但随着更多新插件的加入,各种创新的插件组合也被发现。
文章中提到了一个热门的应用,即使用AI自动收集资料并写出一本电子书。这个应用使用了一个新的AI Agents插件,该插件可以自动分解复杂任务、制定步骤并按顺序执行。再配合上两个联网插件负责收集资料,就可以实现自动写书的流程。
此外,文章还讨论了如何让ChatGPT了解自己所有插件的功能。作者通过爬虫和数据清洗脚本等手段,获取所有插件的名称和功能描述,然后通过联网插件或分批发送数据的方式,让ChatGPT了解自己的插件。
最后,文章提到了一个自动写书的插件组合,这个组合使用了AI Agents、WebRequest和WebPilot三个插件。作者测试了这个插件组合,并发现它可以成功地生成中文内容。
#优质博文 #阮一峰的科技周刊 #资源推荐 #i18n #chatgpt #rss
科技爱好者周刊(第 249 期):最成功的软件企业家
看了一下,说几个感想喵:
1、ChatGPT 眼镜:感觉应该莫名适合听障人士?cool
2、Aleph Reader:一个 iOS 设备的 RSS 阅读器,使用 OpenAI 自动给文章添加标签,生成文章概要。
3、chatgpt-i18n:关于chatgpt的花样玩法,借助 ChatGPT,翻译 i18n 的 JSON 文件,只需数十秒即可完成多语言国际化。
4、ShareGPT:一个浏览器插件,分享 ChatGPT 的聊天结果(官网哒)。试了一下,好用!分享了我的一个记录:https://shareg.pt/B40C6od
5、言论:任何软件工具都应该遵循一个原则:做对的操作应该很容易,做错的操作应该很难。 ——《论平台工程》
科技爱好者周刊(第 249 期):最成功的软件企业家
看了一下,说几个感想喵:
1、ChatGPT 眼镜:感觉应该莫名适合听障人士?cool
2、Aleph Reader:一个 iOS 设备的 RSS 阅读器,使用 OpenAI 自动给文章添加标签,生成文章概要。
3、chatgpt-i18n:关于chatgpt的花样玩法,借助 ChatGPT,翻译 i18n 的 JSON 文件,只需数十秒即可完成多语言国际化。
4、ShareGPT:一个浏览器插件,分享 ChatGPT 的聊天结果(官网哒)。试了一下,好用!分享了我的一个记录:https://shareg.pt/B40C6od
5、言论:任何软件工具都应该遵循一个原则:做对的操作应该很容易,做错的操作应该很难。 ——《论平台工程》