#优质博文 #阮一峰的科技周刊 #chatgpt #node
科技爱好者周刊(第 250 期):新技术的最大风险
这期蛮有意思的,主旨如下:
- 新技术有一个最大风险,就是它们没有经过足够的使用,问题都没有暴露出来。
- 使用新技术要谨慎,不要盲目追求时髦和乐趣,而要考虑长期的维护和更新成本。

#资源推荐
我比较感兴趣的几个工具:
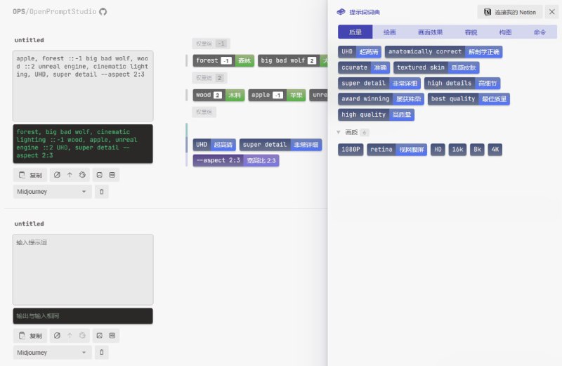
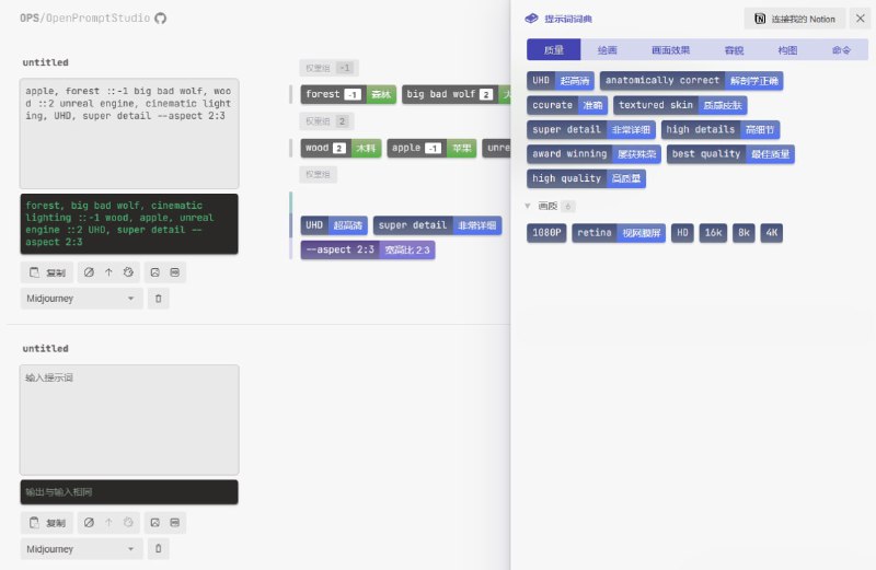
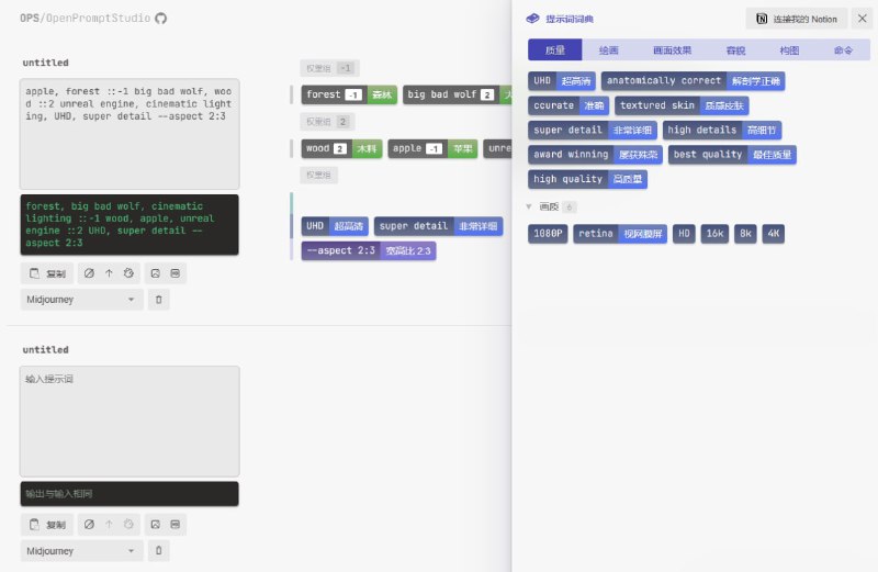
1、 OPS/OpenPromptStudio 一个 AI 提示词的图形化 Web 管理软件,自动将中文输入译成英文,并对提示词进行分类标签管理。
2、x-crawl 一个 Node.js 爬虫库,用法灵活,功能较多,内置了 puppeteer。
 
 
Back to Top