呜啦!日常碎碎念,偶尔掉落优质前端博文推荐、学习资源等
网页:https://tg.cosine.ren
本频道的搜索Bot 来辣 👉 @cosSearchBot
私聊直接发消息就可以搜索啦~
🔖tags
#优质博文 #资源推荐 #博客更新 #碎碎念 #项目更新 #手工 #书摘 #阮一峰的科技周刊 #新动态

图频:Cosine 🎨 Gallery @CosineGallery
猫片: @cosine_cat
联系频道主:@cosine_yu
#碎碎念
俺们的FE同事群 be like
同事A:同步信息:埋点我今天下午整个文档一起埋了
同事B:土葬吗
我&同事A:6
#追番 #辉夜 #碎碎念
看完 辉夜大小姐想让我告白-永不结束的初吻,受到暴击,含泪宣布4月最强恋爱番。
某日,群里一位大佬又在卖弱,说自己不会xx又不会xx,菜死了, 这已经成为日常了。
然而今天情况发生了一些变化,一位今天新进群的人说:“我可以免费教你,如果你不嫌弃我考试只有80分的话”
群里安静了一下,尴尬涌上心头,我知道卖弱的那位可是考了满分。

在这种真诚下,才意识到卖弱和装逼本质上没有区别,都是欺骗。
但是总是觉得卖弱是更合理的,不容易被指责。
这应该是因为高度竞争的社会意识,觉得自己成为弱者不会得到好处,只会被歧视,所以没什么问题。
但是一旦碰撞到善意的社会,就会发现这种行为的荒谬。
#碎碎念
刚刚边洗边看的我感觉膝盖中了一箭,套着防水袋看视频,然后刚抹洗发露就到恰饭时间了😢
#博客更新
Backblaze + Cloudflare + Picgo 打造免费顺畅的图床体验
AI 生成的摘要:本文介绍如何使用Backblaze、Cloudflare和Picgo来打造免费顺畅的图床体验。Backblaze提供低廉的云存储服务,Cloudflare提供稳定快速的CDN服务,Picgo解决了上传问题。需要手动配置多个服务,但优点是免费、稳定、价格低廉。文章提供了详细的配置步骤和注意事项。作者推荐使用obsidian和Picgo插件实现自动上传图片,而Mac用户适合使用DropShare。

xLog链接🔗 https://x.cosine.ren/backblaze-cloudflare-picgo-imgbed
Hexo博客地址🔗 https://ysx.cosine.ren/backblaze-cloudflare-picgo-imgbed
RSS订阅 📢 https://x.cosine.ren/feed/xml Create a free and smooth image hosting experience with Backblaze + Cloudflare + Picgo - cos
#碎碎念 #追番 #我推的孩子
推子的二创全被干掉了,叔叔我呀,这次真的没办法啦
个人用户免费,亚马逊正式推出 AI 编程服务 CodeWhisperer

亚马逊于 2022 年 6 月以预览版的形式,推出了 AI 辅助编程服务 CodeWhisperer。亚马逊于今天宣布该服务正式上线,并免费向个人用户开放。

CodeWhisperer 是一种人工智能(基于机器学习)代码生成扩展,目标是提高软件开发者的工作效率。上市后微软旗下 GitHub 的 Copilot 直接竞争。(IT之家)(aws)

频道:@TestFlightCN
#优质博文 #阮一峰的科技周刊 #chatgpt #node
科技爱好者周刊(第 250 期):新技术的最大风险
这期蛮有意思的,主旨如下:
- 新技术有一个最大风险,就是它们没有经过足够的使用,问题都没有暴露出来。
- 使用新技术要谨慎,不要盲目追求时髦和乐趣,而要考虑长期的维护和更新成本。

#资源推荐
我比较感兴趣的几个工具:
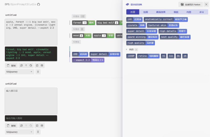
1、 OPS/OpenPromptStudio 一个 AI 提示词的图形化 Web 管理软件,自动将中文输入译成英文,并对提示词进行分类标签管理。
2、x-crawl 一个 Node.js 爬虫库,用法灵活,功能较多,内置了 puppeteer。
Back to Top