呜啦!日常碎碎念,偶尔掉落优质前端博文推荐、学习资源等
网页:https://tg.cosine.ren
本频道的搜索Bot 来辣 👉 @cosSearchBot
私聊直接发消息就可以搜索啦~
🔖tags
#优质博文 #资源推荐 #博客更新 #碎碎念 #项目更新 #手工 #书摘 #阮一峰的科技周刊 #新动态

图频:Cosine 🎨 Gallery @CosineGallery
猫片: @cosine_cat
联系频道主:@cosine_yu
#博客更新
Backblaze + Cloudflare + Picgo 打造免费顺畅的图床体验
AI 生成的摘要:本文介绍如何使用Backblaze、Cloudflare和Picgo来打造免费顺畅的图床体验。Backblaze提供低廉的云存储服务,Cloudflare提供稳定快速的CDN服务,Picgo解决了上传问题。需要手动配置多个服务,但优点是免费、稳定、价格低廉。文章提供了详细的配置步骤和注意事项。作者推荐使用obsidian和Picgo插件实现自动上传图片,而Mac用户适合使用DropShare。

xLog链接🔗 https://x.cosine.ren/backblaze-cloudflare-picgo-imgbed
Hexo博客地址🔗 https://ysx.cosine.ren/backblaze-cloudflare-picgo-imgbed
RSS订阅 📢 https://x.cosine.ren/feed/xml Create a free and smooth image hosting experience with Backblaze + Cloudflare + Picgo - cos
#碎碎念 #追番 #我推的孩子
推子的二创全被干掉了,叔叔我呀,这次真的没办法啦
个人用户免费,亚马逊正式推出 AI 编程服务 CodeWhisperer

亚马逊于 2022 年 6 月以预览版的形式,推出了 AI 辅助编程服务 CodeWhisperer。亚马逊于今天宣布该服务正式上线,并免费向个人用户开放。

CodeWhisperer 是一种人工智能(基于机器学习)代码生成扩展,目标是提高软件开发者的工作效率。上市后微软旗下 GitHub 的 Copilot 直接竞争。(IT之家)(aws)

频道:@TestFlightCN
#优质博文 #阮一峰的科技周刊 #chatgpt #node
科技爱好者周刊(第 250 期):新技术的最大风险
这期蛮有意思的,主旨如下:
- 新技术有一个最大风险,就是它们没有经过足够的使用,问题都没有暴露出来。
- 使用新技术要谨慎,不要盲目追求时髦和乐趣,而要考虑长期的维护和更新成本。

#资源推荐
我比较感兴趣的几个工具:
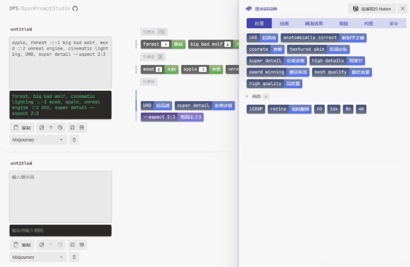
1、 OPS/OpenPromptStudio 一个 AI 提示词的图形化 Web 管理软件,自动将中文输入译成英文,并对提示词进行分类标签管理。
2、x-crawl 一个 Node.js 爬虫库,用法灵活,功能较多,内置了 puppeteer。
#碎碎念 #追番 #我推的孩子
看完我推的孩子第一集回来看这个,被二次创伤,哈哈哈,还在单曲循环创伤,我有病。
【【YOASOBI/中日歌词/正式完整版】「我推的孩子」OP主题曲「アイドル/偶像」-哔哩哔哩】 https://b23.tv/6LZOt49
《西部世界》雏形:斯坦福打造自动运行的AI小镇

斯坦福的人机交互小组用大型语言模型做了一个有25个智能体生活的AI小镇。研究者用自然语言描述了每个智能体的身份,包括它们的职业以及与其他智能体的关系,并将这些信息作为种子记忆。每个智能体都有完整的记忆流,会将记忆合成更高层次的推论,然后将这些结论转换为行动计划。

智能体如果看到它们的早餐正在燃烧,会关掉炉子;如果浴室有人,会在外面等待;如果遇到想交谈的另一个智能体,会停下来聊天。智能体还会互相交换信息,形成新的关系。这些社会行为是自然产生的,而不是预先设定好的。

在模拟中,伊莎贝拉计划举办一场情人节派对。她传播了这个信息,在模拟结束时,12个角色知道了这件事。其中7个人「犹豫不决」—— 3 个人已有其他计划,4 个人没有表露想法,这和人类的相处一样。(小镇地址)

—— 机器之心
#优质博文 #前端 #wasm #rust
字节,不声不响发大教程:走进WebAssembly的世界
「对于 JavaScript、Python 等脚本语言来说,为了追求更高的性能,可以将性能热点模块通过 WebAssembly 来实现,从而获取高性能执行的收益。对于 Rust 开发者来说,利用语言的特性可以获取高性能和高安全性,但为了让开发者获得更低的开发门槛,可以编译为 WebAssembly 模块提供给类似 JavaScript、Python 等脚本语言使用,降低开发者门槛;对于 C++ 开发者来说,可以获得高性能」
Back to Top